2.4登记管理
市局、区县或分局受理人员对企业提交的登记申请信息进行受理判定,并提出受理意见。

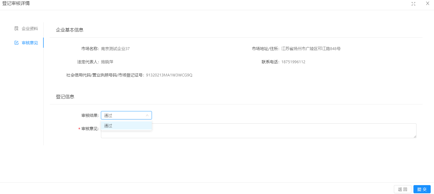
2.4.1主体登记审核—待审核
点击菜单【主体登记审核】-【待审核】显示本辖区企业上报的登记申请信息。

图2.22受理待办

图2.23 受理判定

图2.24 类型切换
备注:
1.企业正式提交登记申请后监管端才可看到待受理信息;
2.点击企业名称可以查看企业登记资料,
3.点击审核按钮可以对企业申请进行判定;
4.选择受理结果:通过;
5.不同类型的登记申请,受理人员切换页签即可查看对应待审核信息。
2.4.2主体登记审核—审核历史
点击菜单【主体登记审核】-【审核历史】,可以看到所有自己登记审核过的企业信息。


图2.25登记受理查看

图2.26 类型切换
备注:
1.点击企业名称可以查看登记审核历史信息;
2.通过选择页签可以查看对应类型登记申请记录信息。